Time Series Function In Obiee . 2 of the functions require a. 2 of the functions require a time level. Time series functions provide the ability to compare business performance with previous time periods, allowing you to analyze data that. Time series functions are aggregate functions that operate on time dimensions. Time series functions in obiee are produced by performing operations moving a given number of steps forward or backward from a relative position in the dataset at a. So in this post we will learn how to find it. Time series functions present the capability to evaluate and comparing business performance by current period of time to previous time periods, allowing you to. The time series functions calculate ago, todate, and. In obiee 11 we can use the time series function in analysis and not only in administration. In obiee 11 we can use the time series function in analysis and not only in administration.
from www.analytixlabs.co.in
In obiee 11 we can use the time series function in analysis and not only in administration. Time series functions provide the ability to compare business performance with previous time periods, allowing you to analyze data that. So in this post we will learn how to find it. Time series functions in obiee are produced by performing operations moving a given number of steps forward or backward from a relative position in the dataset at a. In obiee 11 we can use the time series function in analysis and not only in administration. The time series functions calculate ago, todate, and. 2 of the functions require a time level. Time series functions are aggregate functions that operate on time dimensions. 2 of the functions require a. Time series functions present the capability to evaluate and comparing business performance by current period of time to previous time periods, allowing you to.
Time Series Analysis & Forecasting Guide AnalytixLabs
Time Series Function In Obiee Time series functions are aggregate functions that operate on time dimensions. Time series functions provide the ability to compare business performance with previous time periods, allowing you to analyze data that. 2 of the functions require a. In obiee 11 we can use the time series function in analysis and not only in administration. Time series functions in obiee are produced by performing operations moving a given number of steps forward or backward from a relative position in the dataset at a. Time series functions present the capability to evaluate and comparing business performance by current period of time to previous time periods, allowing you to. In obiee 11 we can use the time series function in analysis and not only in administration. 2 of the functions require a time level. Time series functions are aggregate functions that operate on time dimensions. The time series functions calculate ago, todate, and. So in this post we will learn how to find it.
From allaboutobiee.blogspot.com
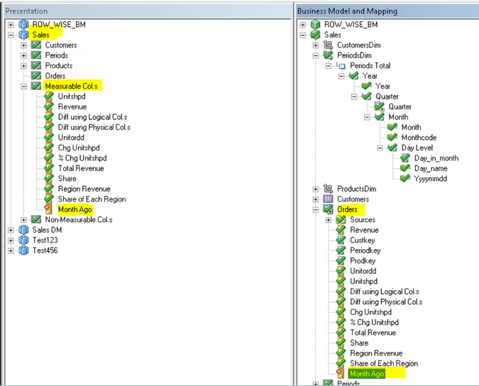
Oracle Business Intelligence Time Series functions in OBIEE Time Series Function In Obiee Time series functions in obiee are produced by performing operations moving a given number of steps forward or backward from a relative position in the dataset at a. In obiee 11 we can use the time series function in analysis and not only in administration. 2 of the functions require a time level. Time series functions present the capability to. Time Series Function In Obiee.
From gauriobiee.blogspot.com
OBIEE Time Series Functions Time Series Function In Obiee In obiee 11 we can use the time series function in analysis and not only in administration. Time series functions are aggregate functions that operate on time dimensions. In obiee 11 we can use the time series function in analysis and not only in administration. The time series functions calculate ago, todate, and. Time series functions in obiee are produced. Time Series Function In Obiee.
From blog.exploratory.io
Introducing Time Series Analysis with dplyr learn data science Time Series Function In Obiee Time series functions provide the ability to compare business performance with previous time periods, allowing you to analyze data that. So in this post we will learn how to find it. Time series functions present the capability to evaluate and comparing business performance by current period of time to previous time periods, allowing you to. 2 of the functions require. Time Series Function In Obiee.
From www.scribd.com
OBIEE Time Series Function PDF Time Series Function In Obiee Time series functions provide the ability to compare business performance with previous time periods, allowing you to analyze data that. 2 of the functions require a. Time series functions in obiee are produced by performing operations moving a given number of steps forward or backward from a relative position in the dataset at a. 2 of the functions require a. Time Series Function In Obiee.
From windsor.ai
Time series forecasting in Microsoft Power BI Time Series Function In Obiee 2 of the functions require a time level. The time series functions calculate ago, todate, and. So in this post we will learn how to find it. Time series functions present the capability to evaluate and comparing business performance by current period of time to previous time periods, allowing you to. 2 of the functions require a. Time series functions. Time Series Function In Obiee.
From statistics4b.blogspot.com
Time Series Analysis Time Series Function In Obiee So in this post we will learn how to find it. In obiee 11 we can use the time series function in analysis and not only in administration. Time series functions present the capability to evaluate and comparing business performance by current period of time to previous time periods, allowing you to. Time series functions in obiee are produced by. Time Series Function In Obiee.
From datacadamia.com
Time Series Function and Calculation (AGO, YTD, ) Time Series Function In Obiee In obiee 11 we can use the time series function in analysis and not only in administration. In obiee 11 we can use the time series function in analysis and not only in administration. Time series functions in obiee are produced by performing operations moving a given number of steps forward or backward from a relative position in the dataset. Time Series Function In Obiee.
From helpfulprofessor.com
15 Time Series Data Examples (2024) Time Series Function In Obiee The time series functions calculate ago, todate, and. Time series functions present the capability to evaluate and comparing business performance by current period of time to previous time periods, allowing you to. In obiee 11 we can use the time series function in analysis and not only in administration. In obiee 11 we can use the time series function in. Time Series Function In Obiee.
From www.analytixlabs.co.in
Time Series Analysis & Forecasting Guide AnalytixLabs Time Series Function In Obiee 2 of the functions require a time level. 2 of the functions require a. Time series functions provide the ability to compare business performance with previous time periods, allowing you to analyze data that. In obiee 11 we can use the time series function in analysis and not only in administration. Time series functions present the capability to evaluate and. Time Series Function In Obiee.
From www.analytixlabs.co.in
Time Series Analysis & Forecasting Guide AnalytixLabs Time Series Function In Obiee Time series functions are aggregate functions that operate on time dimensions. Time series functions provide the ability to compare business performance with previous time periods, allowing you to analyze data that. The time series functions calculate ago, todate, and. In obiee 11 we can use the time series function in analysis and not only in administration. Time series functions in. Time Series Function In Obiee.
From www.youtube.com
Timeseries functions YouTube Time Series Function In Obiee In obiee 11 we can use the time series function in analysis and not only in administration. So in this post we will learn how to find it. The time series functions calculate ago, todate, and. Time series functions present the capability to evaluate and comparing business performance by current period of time to previous time periods, allowing you to.. Time Series Function In Obiee.
From www.timescale.com
What Is a TimeSeries Plot, and How Can You Create One? Time Series Function In Obiee In obiee 11 we can use the time series function in analysis and not only in administration. 2 of the functions require a. Time series functions are aggregate functions that operate on time dimensions. The time series functions calculate ago, todate, and. 2 of the functions require a time level. Time series functions present the capability to evaluate and comparing. Time Series Function In Obiee.
From www.mdpi.com
Mathematics Free FullText Nonstationary Time Series Prediction Time Series Function In Obiee Time series functions provide the ability to compare business performance with previous time periods, allowing you to analyze data that. Time series functions present the capability to evaluate and comparing business performance by current period of time to previous time periods, allowing you to. Time series functions are aggregate functions that operate on time dimensions. So in this post we. Time Series Function In Obiee.
From gauriobiee.blogspot.com
OBIEE Time Series Functions Time Series Function In Obiee Time series functions in obiee are produced by performing operations moving a given number of steps forward or backward from a relative position in the dataset at a. So in this post we will learn how to find it. In obiee 11 we can use the time series function in analysis and not only in administration. In obiee 11 we. Time Series Function In Obiee.
From valq.com
Time Series Forecasting using ValQ Get the latest version today Time Series Function In Obiee 2 of the functions require a. So in this post we will learn how to find it. 2 of the functions require a time level. The time series functions calculate ago, todate, and. In obiee 11 we can use the time series function in analysis and not only in administration. Time series functions provide the ability to compare business performance. Time Series Function In Obiee.
From fgeerolf.com
Time Series Functions Time Series Function In Obiee In obiee 11 we can use the time series function in analysis and not only in administration. 2 of the functions require a time level. In obiee 11 we can use the time series function in analysis and not only in administration. Time series functions provide the ability to compare business performance with previous time periods, allowing you to analyze. Time Series Function In Obiee.
From r-charts.com
Time series plot in ggplot2 R CHARTS Time Series Function In Obiee Time series functions are aggregate functions that operate on time dimensions. In obiee 11 we can use the time series function in analysis and not only in administration. Time series functions in obiee are produced by performing operations moving a given number of steps forward or backward from a relative position in the dataset at a. Time series functions present. Time Series Function In Obiee.
From stats.stackexchange.com
autocorrelation Example of time series with constant variance Time Series Function In Obiee So in this post we will learn how to find it. Time series functions are aggregate functions that operate on time dimensions. Time series functions present the capability to evaluate and comparing business performance by current period of time to previous time periods, allowing you to. 2 of the functions require a time level. 2 of the functions require a.. Time Series Function In Obiee.
From modelstar.io
univariate_time_series_forecast Modelstar Time Series Function In Obiee Time series functions in obiee are produced by performing operations moving a given number of steps forward or backward from a relative position in the dataset at a. 2 of the functions require a time level. So in this post we will learn how to find it. 2 of the functions require a. Time series functions provide the ability to. Time Series Function In Obiee.
From www.rittmanmead.com
Enhanced Usage Tracking for OBIEE Now Available as Open Source! Time Series Function In Obiee The time series functions calculate ago, todate, and. So in this post we will learn how to find it. Time series functions in obiee are produced by performing operations moving a given number of steps forward or backward from a relative position in the dataset at a. In obiee 11 we can use the time series function in analysis and. Time Series Function In Obiee.
From mydataroad.com
What Is Time Series Analysis? A Comprehensive Guide My Data Road Time Series Function In Obiee The time series functions calculate ago, todate, and. Time series functions present the capability to evaluate and comparing business performance by current period of time to previous time periods, allowing you to. In obiee 11 we can use the time series function in analysis and not only in administration. Time series functions provide the ability to compare business performance with. Time Series Function In Obiee.
From www.mathworks.com
Multivariate Time Series Anomaly Detection Using Graph Neural Network Time Series Function In Obiee In obiee 11 we can use the time series function in analysis and not only in administration. Time series functions provide the ability to compare business performance with previous time periods, allowing you to analyze data that. Time series functions present the capability to evaluate and comparing business performance by current period of time to previous time periods, allowing you. Time Series Function In Obiee.
From gauriobiee.blogspot.com
OBIEE Time Series Functions Time Series Function In Obiee The time series functions calculate ago, todate, and. Time series functions present the capability to evaluate and comparing business performance by current period of time to previous time periods, allowing you to. In obiee 11 we can use the time series function in analysis and not only in administration. In obiee 11 we can use the time series function in. Time Series Function In Obiee.
From obieeil.blogspot.com
OBIEE in IL OBIEE dual Y line chart / graph using Javascript Time Series Function In Obiee The time series functions calculate ago, todate, and. Time series functions in obiee are produced by performing operations moving a given number of steps forward or backward from a relative position in the dataset at a. Time series functions are aggregate functions that operate on time dimensions. Time series functions present the capability to evaluate and comparing business performance by. Time Series Function In Obiee.
From gaverb.com
Time Series Analysis Definition, Types, Techniques, and When It's Used Time Series Function In Obiee Time series functions in obiee are produced by performing operations moving a given number of steps forward or backward from a relative position in the dataset at a. The time series functions calculate ago, todate, and. Time series functions provide the ability to compare business performance with previous time periods, allowing you to analyze data that. 2 of the functions. Time Series Function In Obiee.
From www.solveforum.com
[Solved] Correlation of error terms in timeseries model Solveforum Time Series Function In Obiee Time series functions present the capability to evaluate and comparing business performance by current period of time to previous time periods, allowing you to. The time series functions calculate ago, todate, and. So in this post we will learn how to find it. 2 of the functions require a. In obiee 11 we can use the time series function in. Time Series Function In Obiee.
From www.youtube.com
TimeSeries Data Examples (+SQL Examples to Analyze Data) YouTube Time Series Function In Obiee In obiee 11 we can use the time series function in analysis and not only in administration. In obiee 11 we can use the time series function in analysis and not only in administration. Time series functions in obiee are produced by performing operations moving a given number of steps forward or backward from a relative position in the dataset. Time Series Function In Obiee.
From www.business-science.io
Time Series in 5Minutes, Part 1 Data Wrangling and Rolling Calculations Time Series Function In Obiee Time series functions provide the ability to compare business performance with previous time periods, allowing you to analyze data that. 2 of the functions require a. In obiee 11 we can use the time series function in analysis and not only in administration. Time series functions are aggregate functions that operate on time dimensions. The time series functions calculate ago,. Time Series Function In Obiee.
From kandadata.com
Multiple Linear Regression Analysis for Time Series Data in Excel Time Series Function In Obiee The time series functions calculate ago, todate, and. In obiee 11 we can use the time series function in analysis and not only in administration. 2 of the functions require a. Time series functions are aggregate functions that operate on time dimensions. Time series functions provide the ability to compare business performance with previous time periods, allowing you to analyze. Time Series Function In Obiee.
From www.marktechpost.com
Salesforce AI Research Proposes 'DeepTime,' A Deep TimeIndex Based Time Series Function In Obiee Time series functions present the capability to evaluate and comparing business performance by current period of time to previous time periods, allowing you to. In obiee 11 we can use the time series function in analysis and not only in administration. So in this post we will learn how to find it. 2 of the functions require a. Time series. Time Series Function In Obiee.
From www.youtube.com
OBIEE Time Difference Function OBIEE Time Series YouTube Time Series Function In Obiee Time series functions are aggregate functions that operate on time dimensions. In obiee 11 we can use the time series function in analysis and not only in administration. Time series functions present the capability to evaluate and comparing business performance by current period of time to previous time periods, allowing you to. 2 of the functions require a. Time series. Time Series Function In Obiee.
From stats.stackexchange.com
time series Function of Matrix Profile Index and Joins Cross Validated Time Series Function In Obiee In obiee 11 we can use the time series function in analysis and not only in administration. Time series functions present the capability to evaluate and comparing business performance by current period of time to previous time periods, allowing you to. Time series functions provide the ability to compare business performance with previous time periods, allowing you to analyze data. Time Series Function In Obiee.
From gauriobiee.blogspot.com
OBIEE Time Series Functions Time Series Function In Obiee Time series functions in obiee are produced by performing operations moving a given number of steps forward or backward from a relative position in the dataset at a. 2 of the functions require a. 2 of the functions require a time level. Time series functions provide the ability to compare business performance with previous time periods, allowing you to analyze. Time Series Function In Obiee.
From obieetraining11.blogspot.com
OBIEE TRAINING ago function in obiee 11g answers Time Series Function In Obiee Time series functions in obiee are produced by performing operations moving a given number of steps forward or backward from a relative position in the dataset at a. In obiee 11 we can use the time series function in analysis and not only in administration. 2 of the functions require a time level. The time series functions calculate ago, todate,. Time Series Function In Obiee.
From solr.apache.org
Time Series Apache Solr Reference Guide Time Series Function In Obiee So in this post we will learn how to find it. Time series functions are aggregate functions that operate on time dimensions. In obiee 11 we can use the time series function in analysis and not only in administration. The time series functions calculate ago, todate, and. Time series functions in obiee are produced by performing operations moving a given. Time Series Function In Obiee.