What Is An Olb File . What is an olb file? I downloaded some pspice files with these extensions: With the development of the ole object library. Learn about the file formats using this extension and how to open olb files. 📌 essentially, the.olb data type is associated with an object library that includes constants and data types referenced and. An olb file is an electronic component symbol library used by cadence electronics design automation programs such as pspice and. How do i get them imported into ltspice? If you're interested in learning more details about this type of file, we'll show. We'll explain what exactly a.olb file format is and how you can use it. The olb file extension is associated with the ole object library and belongs to the data files category, which contains 6196 files. Object library that contains data types and constants referenced by ms office components;
        
         
         
        from techsupport.ema-eda.com 
     
        
        An olb file is an electronic component symbol library used by cadence electronics design automation programs such as pspice and. Learn about the file formats using this extension and how to open olb files. If you're interested in learning more details about this type of file, we'll show. Object library that contains data types and constants referenced by ms office components; I downloaded some pspice files with these extensions: What is an olb file? We'll explain what exactly a.olb file format is and how you can use it. The olb file extension is associated with the ole object library and belongs to the data files category, which contains 6196 files. 📌 essentially, the.olb data type is associated with an object library that includes constants and data types referenced and. How do i get them imported into ltspice?
    
    	
            
	
		 
	 
         
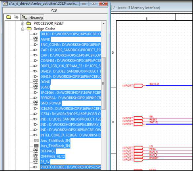
    Capture Design Cache to OLB Library Creation EMA Technical Support 
    What Is An Olb File  The olb file extension is associated with the ole object library and belongs to the data files category, which contains 6196 files. An olb file is an electronic component symbol library used by cadence electronics design automation programs such as pspice and. How do i get them imported into ltspice? If you're interested in learning more details about this type of file, we'll show. 📌 essentially, the.olb data type is associated with an object library that includes constants and data types referenced and. With the development of the ole object library. We'll explain what exactly a.olb file format is and how you can use it. Object library that contains data types and constants referenced by ms office components; What is an olb file? I downloaded some pspice files with these extensions: The olb file extension is associated with the ole object library and belongs to the data files category, which contains 6196 files. Learn about the file formats using this extension and how to open olb files.
            
	
		 
	 
         
 
    
         
        From community.cadence.com 
                    How to generate a symbol (.olb) for a third party PSpice model (.lib) ? PSpice PCB Design What Is An Olb File  The olb file extension is associated with the ole object library and belongs to the data files category, which contains 6196 files. Object library that contains data types and constants referenced by ms office components; We'll explain what exactly a.olb file format is and how you can use it. How do i get them imported into ltspice? With the development. What Is An Olb File.
     
    
         
        From blog.csdn.net 
                    SPICE电路模型cir文件转olb文件_.cir文件CSDN博客 What Is An Olb File  An olb file is an electronic component symbol library used by cadence electronics design automation programs such as pspice and. If you're interested in learning more details about this type of file, we'll show. The olb file extension is associated with the ole object library and belongs to the data files category, which contains 6196 files. With the development of. What Is An Olb File.
     
    
         
        From www.alamy.com 
                    Olb ellipse hires stock photography and images Alamy What Is An Olb File  An olb file is an electronic component symbol library used by cadence electronics design automation programs such as pspice and. Object library that contains data types and constants referenced by ms office components; How do i get them imported into ltspice? I downloaded some pspice files with these extensions: 📌 essentially, the.olb data type is associated with an object library. What Is An Olb File.
     
    
         
        From teletype.in 
                    olb olb — Teletype What Is An Olb File  What is an olb file? How do i get them imported into ltspice? The olb file extension is associated with the ole object library and belongs to the data files category, which contains 6196 files. Object library that contains data types and constants referenced by ms office components; If you're interested in learning more details about this type of file,. What Is An Olb File.
     
    
         
        From investors.olb.com 
                    OLB Group (NASDAQ OLB) and Cuentas (NASDAQ CUEN) Team Up to Bring Fintech Solutions to Over What Is An Olb File  The olb file extension is associated with the ole object library and belongs to the data files category, which contains 6196 files. 📌 essentially, the.olb data type is associated with an object library that includes constants and data types referenced and. Learn about the file formats using this extension and how to open olb files. How do i get them. What Is An Olb File.
     
    
         
        From apps.apple.com 
                    OLB Banking on the App Store What Is An Olb File  An olb file is an electronic component symbol library used by cadence electronics design automation programs such as pspice and. We'll explain what exactly a.olb file format is and how you can use it. If you're interested in learning more details about this type of file, we'll show. I downloaded some pspice files with these extensions: What is an olb. What Is An Olb File.
     
    
         
        From www.chartinsight.com 
                    OLB Price Correlated With Financials For OLB What Is An Olb File  The olb file extension is associated with the ole object library and belongs to the data files category, which contains 6196 files. Learn about the file formats using this extension and how to open olb files. An olb file is an electronic component symbol library used by cadence electronics design automation programs such as pspice and. How do i get. What Is An Olb File.
     
    
         
        From www.businesswire.com 
                    OLB Group Announces Support for Mastercard Cryptocurrency Processing Business Wire What Is An Olb File  With the development of the ole object library. We'll explain what exactly a.olb file format is and how you can use it. What is an olb file? An olb file is an electronic component symbol library used by cadence electronics design automation programs such as pspice and. I downloaded some pspice files with these extensions: The olb file extension is. What Is An Olb File.
     
    
         
        From community.cadence.com 
                    Can I convert *.olb to *.lib? Feedback, Suggestions, and Questions General Topics Cadence What Is An Olb File  With the development of the ole object library. Object library that contains data types and constants referenced by ms office components; The olb file extension is associated with the ole object library and belongs to the data files category, which contains 6196 files. An olb file is an electronic component symbol library used by cadence electronics design automation programs such. What Is An Olb File.
     
    
         
        From blog.csdn.net 
                    ‘VBE6EXT.OLB’ 不能被加载_win10 vbe7.dll 路径CSDN博客 What Is An Olb File  How do i get them imported into ltspice? I downloaded some pspice files with these extensions: If you're interested in learning more details about this type of file, we'll show. An olb file is an electronic component symbol library used by cadence electronics design automation programs such as pspice and. Learn about the file formats using this extension and how. What Is An Olb File.
     
    
         
        From www.youtube.com 
                    Die OLB erklärt Einrichten der OLB App im Onlinebanking YouTube What Is An Olb File  An olb file is an electronic component symbol library used by cadence electronics design automation programs such as pspice and. What is an olb file? With the development of the ole object library. We'll explain what exactly a.olb file format is and how you can use it. I downloaded some pspice files with these extensions: 📌 essentially, the.olb data type. What Is An Olb File.
     
    
         
        From techsupport.ema-eda.com 
                    Capture Design Cache to OLB Library Creation EMA Technical Support What Is An Olb File  If you're interested in learning more details about this type of file, we'll show. The olb file extension is associated with the ole object library and belongs to the data files category, which contains 6196 files. 📌 essentially, the.olb data type is associated with an object library that includes constants and data types referenced and. What is an olb file?. What Is An Olb File.
     
    
         
        From allworlddream.web.fc2.com 
                    Siemens.olb Pspice Download What Is An Olb File  What is an olb file? An olb file is an electronic component symbol library used by cadence electronics design automation programs such as pspice and. We'll explain what exactly a.olb file format is and how you can use it. If you're interested in learning more details about this type of file, we'll show. 📌 essentially, the.olb data type is associated. What Is An Olb File.
     
    
         
        From www.jigsawcad.com 
                    Let the experts talk about How do I change the library path in OrCAD [ExpertAdvice] What Is An Olb File  What is an olb file? With the development of the ole object library. How do i get them imported into ltspice? An olb file is an electronic component symbol library used by cadence electronics design automation programs such as pspice and. 📌 essentially, the.olb data type is associated with an object library that includes constants and data types referenced and.. What Is An Olb File.
     
    
         
        From www.alamy.com 
                    Olb hexagon hires stock photography and images Alamy What Is An Olb File  How do i get them imported into ltspice? Object library that contains data types and constants referenced by ms office components; The olb file extension is associated with the ole object library and belongs to the data files category, which contains 6196 files. Learn about the file formats using this extension and how to open olb files. If you're interested. What Is An Olb File.
     
    
         
        From techsupport.ema-eda.com 
                    Capture Design Cache to OLB Library Creation EMA Technical Support What Is An Olb File  If you're interested in learning more details about this type of file, we'll show. 📌 essentially, the.olb data type is associated with an object library that includes constants and data types referenced and. We'll explain what exactly a.olb file format is and how you can use it. What is an olb file? Learn about the file formats using this extension. What Is An Olb File.
     
    
         
        From www.youtube.com 
                    Die OLB erklärt In 3 Schritten zum Onlinebanking YouTube What Is An Olb File  With the development of the ole object library. Learn about the file formats using this extension and how to open olb files. The olb file extension is associated with the ole object library and belongs to the data files category, which contains 6196 files. If you're interested in learning more details about this type of file, we'll show. How do. What Is An Olb File.
     
    
         
        From blog.csdn.net 
                    如何下载TI器件的PCB和原理图封装?_ti封装下载CSDN博客 What Is An Olb File  If you're interested in learning more details about this type of file, we'll show. The olb file extension is associated with the ole object library and belongs to the data files category, which contains 6196 files. I downloaded some pspice files with these extensions: How do i get them imported into ltspice? With the development of the ole object library.. What Is An Olb File.
     
    
         
        From www.youtube.com 
                    What is the binary format of the OrCAD .OLB files? YouTube What Is An Olb File  What is an olb file? How do i get them imported into ltspice? With the development of the ole object library. The olb file extension is associated with the ole object library and belongs to the data files category, which contains 6196 files. I downloaded some pspice files with these extensions: If you're interested in learning more details about this. What Is An Olb File.
     
    
         
        From blog.csdn.net 
                    Capture ORCAD CIS导出原理库OLB文件CSDN博客 What Is An Olb File  An olb file is an electronic component symbol library used by cadence electronics design automation programs such as pspice and. We'll explain what exactly a.olb file format is and how you can use it. Learn about the file formats using this extension and how to open olb files. Object library that contains data types and constants referenced by ms office. What Is An Olb File.
     
    
         
        From www.chartinsight.com 
                    OLB Price Correlated With Financials For OLB What Is An Olb File  How do i get them imported into ltspice? What is an olb file? With the development of the ole object library. 📌 essentially, the.olb data type is associated with an object library that includes constants and data types referenced and. The olb file extension is associated with the ole object library and belongs to the data files category, which contains. What Is An Olb File.
     
    
         
        From fileinfo.fr 
                    .OLB Comment ouvrir le fichier OLB? Extension de fichier OLB What Is An Olb File  Learn about the file formats using this extension and how to open olb files. With the development of the ole object library. Object library that contains data types and constants referenced by ms office components; If you're interested in learning more details about this type of file, we'll show. An olb file is an electronic component symbol library used by. What Is An Olb File.
     
    
         
        From es.scribd.com 
                    How To Register To Olb PDF What Is An Olb File  Object library that contains data types and constants referenced by ms office components; How do i get them imported into ltspice? If you're interested in learning more details about this type of file, we'll show. We'll explain what exactly a.olb file format is and how you can use it. The olb file extension is associated with the ole object library. What Is An Olb File.
     
    
         
        From community.cadence.com 
                    How to generate a symbol (.olb) for a third party PSpice model (.lib) ? PSpice PCB Design What Is An Olb File  With the development of the ole object library. 📌 essentially, the.olb data type is associated with an object library that includes constants and data types referenced and. An olb file is an electronic component symbol library used by cadence electronics design automation programs such as pspice and. How do i get them imported into ltspice? Object library that contains data. What Is An Olb File.
     
    
         
        From www.bilibili.com 
                    【Microsoft Office】VBE6EXT.OLB不能被加载,打不开宏编辑,内存溢出解决办法 哔哩哔哩 What Is An Olb File  What is an olb file? Learn about the file formats using this extension and how to open olb files. An olb file is an electronic component symbol library used by cadence electronics design automation programs such as pspice and. Object library that contains data types and constants referenced by ms office components; If you're interested in learning more details about. What Is An Olb File.
     
    
         
        From aryanscriptures.wordpress.com 
                    Evidence the OLB is Authentic part 5 Aryan Scriptures What Is An Olb File  The olb file extension is associated with the ole object library and belongs to the data files category, which contains 6196 files. 📌 essentially, the.olb data type is associated with an object library that includes constants and data types referenced and. How do i get them imported into ltspice? Learn about the file formats using this extension and how to. What Is An Olb File.
     
    
         
        From blog.csdn.net 
                    Office 2013 Word ,Excel或者PPT打开时出现 VBE6EXT.OLB不能被加载,溢出的问题解决_vbe6exe.olbCSDN博客 What Is An Olb File  Learn about the file formats using this extension and how to open olb files. If you're interested in learning more details about this type of file, we'll show. We'll explain what exactly a.olb file format is and how you can use it. How do i get them imported into ltspice? Object library that contains data types and constants referenced by. What Is An Olb File.
     
    
         
        From play.google.com 
                    OLB appTAN Apps on Google Play What Is An Olb File  An olb file is an electronic component symbol library used by cadence electronics design automation programs such as pspice and. 📌 essentially, the.olb data type is associated with an object library that includes constants and data types referenced and. The olb file extension is associated with the ole object library and belongs to the data files category, which contains 6196. What Is An Olb File.
     
    
         
        From turnthewheel.org 
                    OLB overview graphic TURN THE WHEEL What Is An Olb File  If you're interested in learning more details about this type of file, we'll show. 📌 essentially, the.olb data type is associated with an object library that includes constants and data types referenced and. An olb file is an electronic component symbol library used by cadence electronics design automation programs such as pspice and. I downloaded some pspice files with these. What Is An Olb File.
     
    
         
        From community.cadence.com 
                    hidden pin problem during importing from Pspice into Orcad PCB Design PCB Design & IC What Is An Olb File  The olb file extension is associated with the ole object library and belongs to the data files category, which contains 6196 files. Learn about the file formats using this extension and how to open olb files. With the development of the ole object library. 📌 essentially, the.olb data type is associated with an object library that includes constants and data. What Is An Olb File.
     
    
         
        From www.vecteezy.com 
                    OLB letter logo design on black background. OLB creative initials letter logo concept. OLB What Is An Olb File  How do i get them imported into ltspice? Object library that contains data types and constants referenced by ms office components; If you're interested in learning more details about this type of file, we'll show. With the development of the ole object library. 📌 essentially, the.olb data type is associated with an object library that includes constants and data types. What Is An Olb File.
     
    
         
        From www.businesswire.com 
                    OLB Streamlines Cryptocurrency Processing for Merchant Convenience Business Wire What Is An Olb File  With the development of the ole object library. An olb file is an electronic component symbol library used by cadence electronics design automation programs such as pspice and. 📌 essentially, the.olb data type is associated with an object library that includes constants and data types referenced and. We'll explain what exactly a.olb file format is and how you can use. What Is An Olb File.
     
    
         
        From next-munich.com 
                    OLB Banking › Cases › NEXT Munich What Is An Olb File  📌 essentially, the.olb data type is associated with an object library that includes constants and data types referenced and. I downloaded some pspice files with these extensions: We'll explain what exactly a.olb file format is and how you can use it. With the development of the ole object library. If you're interested in learning more details about this type of. What Is An Olb File.
     
    
         
        From e2e.ti.com 
                    SN74LVC1G80 PSpice Model Logic forum Logic TI E2E support forums What Is An Olb File  If you're interested in learning more details about this type of file, we'll show. With the development of the ole object library. I downloaded some pspice files with these extensions: How do i get them imported into ltspice? Learn about the file formats using this extension and how to open olb files. Object library that contains data types and constants. What Is An Olb File.
     
    
         
        From www.vecteezy.com 
                    OLB letter logo design on black background. OLB creative initials letter logo concept. OLB What Is An Olb File  With the development of the ole object library. We'll explain what exactly a.olb file format is and how you can use it. The olb file extension is associated with the ole object library and belongs to the data files category, which contains 6196 files. I downloaded some pspice files with these extensions: How do i get them imported into ltspice?. What Is An Olb File.