Print In Excel File Python . Create arithmetic operations and excel formulas in python;. Web use a library called openpyxl to read and write excel files using python; See practical use cases, basic. Web you could embed vba on open() command to print the excel file to a default printer using xlsxwriter's utility mentioned in this. Web this tutorial will demonstrate different methods to write tabular data to an excel file in python.
Boost your efficiency and process Excelfiles with Python Learning Actors from learningactors.com
See practical use cases, basic. Web you could embed vba on open() command to print the excel file to a default printer using xlsxwriter's utility mentioned in this. Web use a library called openpyxl to read and write excel files using python; Web learn how to read, write, and edit excel spreadsheets with openpyxl, a python package that allows you to access and modify excel files. Create arithmetic operations and excel formulas in python;. Web python programs can easily read and write text, so a csv file is the easiest and fastest way to export data from your python program into excel (or another. Web this tutorial will demonstrate different methods to write tabular data to an excel file in python.
Boost your efficiency and process Excelfiles with Python Learning Actors
Web learn how to read, write, and edit excel spreadsheets with openpyxl, a python package that allows you to access and modify excel files. Print In Excel File Python Create arithmetic operations and excel formulas in python;. Web use a library called openpyxl to read and write excel files using python; Web this tutorial will demonstrate different methods to write tabular data to an excel file in python. See practical use cases, basic. Web you could embed vba on open() command to print the excel file to a default printer using xlsxwriter's utility mentioned in this.
image source : python.plainenglish.io
How to Read and Write Excel Files in Python by Haider Imtiaz Python Print In Excel File Python Web you could embed vba on open() command to print the excel file to a default printer using xlsxwriter's utility mentioned in this. Web import pandas as pd # read excel file into dataframe df = pd.read_excel('path/to/your/excel_file.xlsx') # display dataframe print(df.head()) pandas’. Web learn how to read, write, and edit excel spreadsheets with openpyxl, a python package that allows you. Print In Excel File Python.
image source : www.youtube.com
Create Excel file with Python and XlsxWriter YouTube Print In Excel File Python Web use a library called openpyxl to read and write excel files using python; Create arithmetic operations and excel formulas in python;. Web import pandas as pd # read excel file into dataframe df = pd.read_excel('path/to/your/excel_file.xlsx') # display dataframe print(df.head()) pandas’. Web you could embed vba on open() command to print the excel file to a default printer using xlsxwriter's. Print In Excel File Python.
image source : catalog.udlvirtual.edu.pe
Writing Dataframe To Excel File In Python Catalog Library Print In Excel File Python See practical use cases, basic. Web import pandas as pd # read excel file into dataframe df = pd.read_excel('path/to/your/excel_file.xlsx') # display dataframe print(df.head()) pandas’. Web learn how to read, write, and edit excel spreadsheets with openpyxl, a python package that allows you to access and modify excel files. Create arithmetic operations and excel formulas in python;. Web use a library. Print In Excel File Python.
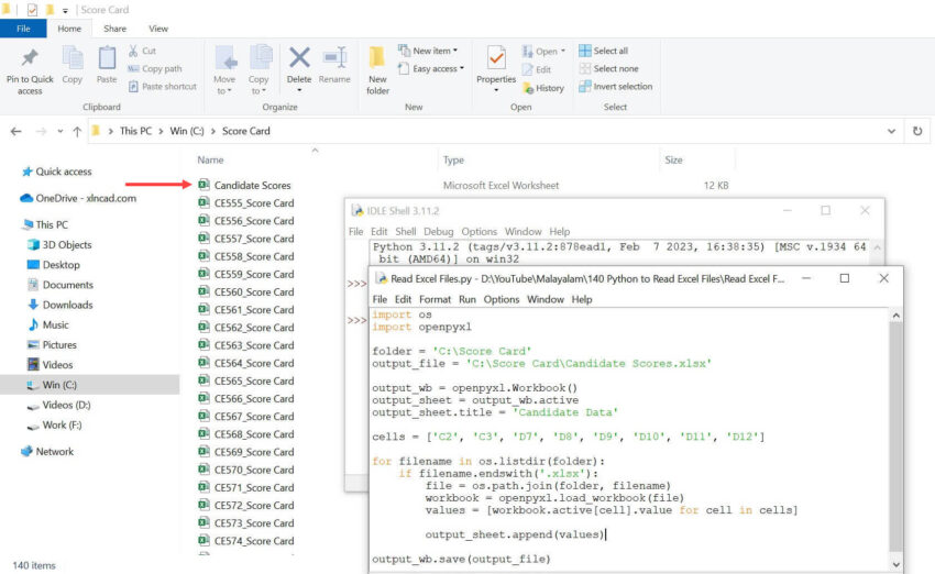
image source : xlncad.com
Python Program to Read Excel Files XL n CAD Print In Excel File Python Web learn how to read, write, and edit excel spreadsheets with openpyxl, a python package that allows you to access and modify excel files. Web you could embed vba on open() command to print the excel file to a default printer using xlsxwriter's utility mentioned in this. Create arithmetic operations and excel formulas in python;. Web use a library called. Print In Excel File Python.
image source : stackoverflow.com
Writing to Excel file in Python Stack Overflow Print In Excel File Python Web use a library called openpyxl to read and write excel files using python; See practical use cases, basic. Create arithmetic operations and excel formulas in python;. Web import pandas as pd # read excel file into dataframe df = pd.read_excel('path/to/your/excel_file.xlsx') # display dataframe print(df.head()) pandas’. Web learn how to read, write, and edit excel spreadsheets with openpyxl, a python. Print In Excel File Python.
image source : sheetstips.com
How to Create and Write on Excel File using xlsxwriter Module in Python Print In Excel File Python Web import pandas as pd # read excel file into dataframe df = pd.read_excel('path/to/your/excel_file.xlsx') # display dataframe print(df.head()) pandas’. Web this tutorial will demonstrate different methods to write tabular data to an excel file in python. Web use a library called openpyxl to read and write excel files using python; Web you could embed vba on open() command to print. Print In Excel File Python.
image source : datagy.io
How to Use Pandas to Read Excel Files in Python • datagy Print In Excel File Python See practical use cases, basic. Web python programs can easily read and write text, so a csv file is the easiest and fastest way to export data from your python program into excel (or another. Web you could embed vba on open() command to print the excel file to a default printer using xlsxwriter's utility mentioned in this. Web this. Print In Excel File Python.
image source : realpython.com
A Guide to Excel Spreadsheets in Python With openpyxl Real Python Print In Excel File Python Create arithmetic operations and excel formulas in python;. Web python programs can easily read and write text, so a csv file is the easiest and fastest way to export data from your python program into excel (or another. Web learn how to read, write, and edit excel spreadsheets with openpyxl, a python package that allows you to access and modify. Print In Excel File Python.
image source : geekole.com
Read an Excel file in Python Geekole Print In Excel File Python See practical use cases, basic. Web import pandas as pd # read excel file into dataframe df = pd.read_excel('path/to/your/excel_file.xlsx') # display dataframe print(df.head()) pandas’. Web learn how to read, write, and edit excel spreadsheets with openpyxl, a python package that allows you to access and modify excel files. Web python programs can easily read and write text, so a csv. Print In Excel File Python.
image source : dongtienvietnam.com
Converting A List To Range In Python A Comprehensive Guide Print In Excel File Python Create arithmetic operations and excel formulas in python;. Web python programs can easily read and write text, so a csv file is the easiest and fastest way to export data from your python program into excel (or another. Web this tutorial will demonstrate different methods to write tabular data to an excel file in python. See practical use cases, basic.. Print In Excel File Python.
image source : realpython.com
A Guide to Excel Spreadsheets in Python With openpyxl Real Python Print In Excel File Python Web this tutorial will demonstrate different methods to write tabular data to an excel file in python. Web python programs can easily read and write text, so a csv file is the easiest and fastest way to export data from your python program into excel (or another. Create arithmetic operations and excel formulas in python;. See practical use cases, basic.. Print In Excel File Python.
image source : copyprogramming.com
Python Converting an Excel File into a List in Python Print In Excel File Python Web you could embed vba on open() command to print the excel file to a default printer using xlsxwriter's utility mentioned in this. Web use a library called openpyxl to read and write excel files using python; Web this tutorial will demonstrate different methods to write tabular data to an excel file in python. Web learn how to read, write,. Print In Excel File Python.
image source : www.dailyhostnews.com
Microsoft's Python in Excel A fusion enabling optimal data analysis Print In Excel File Python Web you could embed vba on open() command to print the excel file to a default printer using xlsxwriter's utility mentioned in this. Web learn how to read, write, and edit excel spreadsheets with openpyxl, a python package that allows you to access and modify excel files. See practical use cases, basic. Web this tutorial will demonstrate different methods to. Print In Excel File Python.
image source : utaheducationfacts.com
How To Write To A Excel File In Python Print In Excel File Python Web you could embed vba on open() command to print the excel file to a default printer using xlsxwriter's utility mentioned in this. Create arithmetic operations and excel formulas in python;. Web learn how to read, write, and edit excel spreadsheets with openpyxl, a python package that allows you to access and modify excel files. See practical use cases, basic.. Print In Excel File Python.
image source : learningactors.com
Boost your efficiency and process Excelfiles with Python Learning Actors Print In Excel File Python Web you could embed vba on open() command to print the excel file to a default printer using xlsxwriter's utility mentioned in this. Create arithmetic operations and excel formulas in python;. Web learn how to read, write, and edit excel spreadsheets with openpyxl, a python package that allows you to access and modify excel files. Web this tutorial will demonstrate. Print In Excel File Python.
image source : automation-home.blogspot.com
Python Write value to excel sheet using 'openpyxl' library Print In Excel File Python Web you could embed vba on open() command to print the excel file to a default printer using xlsxwriter's utility mentioned in this. See practical use cases, basic. Web python programs can easily read and write text, so a csv file is the easiest and fastest way to export data from your python program into excel (or another. Web this. Print In Excel File Python.
image source : d365hub.com
How to Open Excel File in Python StepbyStep Guide Print In Excel File Python See practical use cases, basic. Web you could embed vba on open() command to print the excel file to a default printer using xlsxwriter's utility mentioned in this. Web python programs can easily read and write text, so a csv file is the easiest and fastest way to export data from your python program into excel (or another. Web import. Print In Excel File Python.
image source : www.youtube.com
How to read Excel files with Python A beginners tutorial YouTube Print In Excel File Python Web you could embed vba on open() command to print the excel file to a default printer using xlsxwriter's utility mentioned in this. Create arithmetic operations and excel formulas in python;. Web import pandas as pd # read excel file into dataframe df = pd.read_excel('path/to/your/excel_file.xlsx') # display dataframe print(df.head()) pandas’. See practical use cases, basic. Web python programs can easily. Print In Excel File Python.
image source : printige.net
Python for Excel Printige Bookstore Print In Excel File Python See practical use cases, basic. Web python programs can easily read and write text, so a csv file is the easiest and fastest way to export data from your python program into excel (or another. Create arithmetic operations and excel formulas in python;. Web learn how to read, write, and edit excel spreadsheets with openpyxl, a python package that allows. Print In Excel File Python.
image source : www.geeksforgeeks.org
Python Create and write on excel file using xlsxwriter module Print In Excel File Python Web import pandas as pd # read excel file into dataframe df = pd.read_excel('path/to/your/excel_file.xlsx') # display dataframe print(df.head()) pandas’. Web learn how to read, write, and edit excel spreadsheets with openpyxl, a python package that allows you to access and modify excel files. Web you could embed vba on open() command to print the excel file to a default printer. Print In Excel File Python.
image source : www.vrogue.co
A Guide To Excel Spreadsheets In Python With Openpyxl Laptrinhx www Print In Excel File Python Web python programs can easily read and write text, so a csv file is the easiest and fastest way to export data from your python program into excel (or another. Web import pandas as pd # read excel file into dataframe df = pd.read_excel('path/to/your/excel_file.xlsx') # display dataframe print(df.head()) pandas’. Web this tutorial will demonstrate different methods to write tabular data. Print In Excel File Python.
image source : www.youtube.com
How to read Excel files with Python YouTube Print In Excel File Python Web import pandas as pd # read excel file into dataframe df = pd.read_excel('path/to/your/excel_file.xlsx') # display dataframe print(df.head()) pandas’. Web use a library called openpyxl to read and write excel files using python; Web you could embed vba on open() command to print the excel file to a default printer using xlsxwriter's utility mentioned in this. Web this tutorial will. Print In Excel File Python.
image source : sheetstips.com
How to Count Number of Rows and Columns in an Excel file in Python Print In Excel File Python Web import pandas as pd # read excel file into dataframe df = pd.read_excel('path/to/your/excel_file.xlsx') # display dataframe print(df.head()) pandas’. Web python programs can easily read and write text, so a csv file is the easiest and fastest way to export data from your python program into excel (or another. Web learn how to read, write, and edit excel spreadsheets with. Print In Excel File Python.
image source : www.researchgate.net
Excel file output (Python) Download Scientific Diagram Print In Excel File Python Web learn how to read, write, and edit excel spreadsheets with openpyxl, a python package that allows you to access and modify excel files. Web you could embed vba on open() command to print the excel file to a default printer using xlsxwriter's utility mentioned in this. Web use a library called openpyxl to read and write excel files using. Print In Excel File Python.
image source : www.vrogue.co
Read Excel File In Python Vrogue Print In Excel File Python Web you could embed vba on open() command to print the excel file to a default printer using xlsxwriter's utility mentioned in this. Web python programs can easily read and write text, so a csv file is the easiest and fastest way to export data from your python program into excel (or another. See practical use cases, basic. Web use. Print In Excel File Python.
image source : brandiscrafts.com
Python Excel To List? Quick Answer Print In Excel File Python Web import pandas as pd # read excel file into dataframe df = pd.read_excel('path/to/your/excel_file.xlsx') # display dataframe print(df.head()) pandas’. Web learn how to read, write, and edit excel spreadsheets with openpyxl, a python package that allows you to access and modify excel files. Web python programs can easily read and write text, so a csv file is the easiest and. Print In Excel File Python.
image source : www.vrogue.co
Best Python Excel Libraries Create Or Modify Excel Files In Python Vrogue Print In Excel File Python See practical use cases, basic. Create arithmetic operations and excel formulas in python;. Web python programs can easily read and write text, so a csv file is the easiest and fastest way to export data from your python program into excel (or another. Web you could embed vba on open() command to print the excel file to a default printer. Print In Excel File Python.
image source : laptopprocessors.ru
Pdf tables to excel python Print In Excel File Python Web import pandas as pd # read excel file into dataframe df = pd.read_excel('path/to/your/excel_file.xlsx') # display dataframe print(df.head()) pandas’. Web python programs can easily read and write text, so a csv file is the easiest and fastest way to export data from your python program into excel (or another. Create arithmetic operations and excel formulas in python;. Web you could. Print In Excel File Python.
image source : www.codespeedy.com
Merge two excel files using openpyxl in Python CodeSpeedy Print In Excel File Python Create arithmetic operations and excel formulas in python;. See practical use cases, basic. Web python programs can easily read and write text, so a csv file is the easiest and fastest way to export data from your python program into excel (or another. Web you could embed vba on open() command to print the excel file to a default printer. Print In Excel File Python.
image source : pdftables.com
How to convert specific PDF pages to Excel with Python & PDFTables Print In Excel File Python See practical use cases, basic. Web this tutorial will demonstrate different methods to write tabular data to an excel file in python. Web use a library called openpyxl to read and write excel files using python; Create arithmetic operations and excel formulas in python;. Web you could embed vba on open() command to print the excel file to a default. Print In Excel File Python.
image source : stackoverflow.com
Copy rows over from an excel file to a new excel file python Stack Print In Excel File Python Web import pandas as pd # read excel file into dataframe df = pd.read_excel('path/to/your/excel_file.xlsx') # display dataframe print(df.head()) pandas’. Create arithmetic operations and excel formulas in python;. Web use a library called openpyxl to read and write excel files using python; Web learn how to read, write, and edit excel spreadsheets with openpyxl, a python package that allows you to. Print In Excel File Python.
image source : studypolygon.com
Python How To Read Microsoft Excel Files With Openpyxl Print In Excel File Python Web you could embed vba on open() command to print the excel file to a default printer using xlsxwriter's utility mentioned in this. Create arithmetic operations and excel formulas in python;. Web this tutorial will demonstrate different methods to write tabular data to an excel file in python. Web python programs can easily read and write text, so a csv. Print In Excel File Python.
image source : www.pinterest.com
Learn how to read and import Excel files in Python, how to write data Print In Excel File Python Web learn how to read, write, and edit excel spreadsheets with openpyxl, a python package that allows you to access and modify excel files. Web python programs can easily read and write text, so a csv file is the easiest and fastest way to export data from your python program into excel (or another. Web you could embed vba on. Print In Excel File Python.
image source : mavink.com
How To Read Excel File In Python Print In Excel File Python Web learn how to read, write, and edit excel spreadsheets with openpyxl, a python package that allows you to access and modify excel files. Create arithmetic operations and excel formulas in python;. Web python programs can easily read and write text, so a csv file is the easiest and fastest way to export data from your python program into excel. Print In Excel File Python.
image source : www.datacamp.com
Python Excel Tutorial The Definitive Guide (article) DataCamp Print In Excel File Python Web import pandas as pd # read excel file into dataframe df = pd.read_excel('path/to/your/excel_file.xlsx') # display dataframe print(df.head()) pandas’. Create arithmetic operations and excel formulas in python;. Web use a library called openpyxl to read and write excel files using python; Web this tutorial will demonstrate different methods to write tabular data to an excel file in python. Web you. Print In Excel File Python.